page contents
  • 工商服务
    华体网页版登录·(中国)官方网站注册
    注册华体网页版登录·(中国)官方网站
    银行开户
    工商变更
    名称变更
    地址变更
    华体网页版登录·(中国)官方网站变更
    股权变更
    章证补办
    华体网页版登录·(中国)官方网站注销
    华体网页版登录·(中国)官方网站注销
    吊销转注销
    工商年报
  • 财税服务
    记账报税
    小规模代理记账
    一般纳税人代理记账
    税务代办
    税务报到
    一般纳税人申请
    发票增版/增量
    托管服务
    社保托管
    账务托管
  • 知识产权
    商标服务
    商标注册
    商标设计
  • 资质许可
    食药医疗
    食品经营许可证
    食品生产许可证
    人力劳务
    人力资源服务许可证
    劳务派遣经营许可证
    进出口权
029-81301660 029-87381380
10年专注中小企业服务
www.quesuplementos.com

注销必查三年账?税局刚明确!今天起,不想被罚,企业注销必须按这个来!

发表时间:2025-03-24 17:20
文章附图
新华体网页版登录·(中国)官方网站法出台后,注册华体网页版登录·(中国)官方网站的数量渐渐有所减少,也掀起了一大波华体网页版登录·(中国)官方网站的减资热潮。
华体网页版登录·(中国)官方网站减资的政策也是说变就变,有粉丝朋友表示:广州现在减资需要提供完税证明才可减资。
图片

可见,由于新华体网页版登录·(中国)官方网站法的颁布,各地区的减资流程渐渐有发生不同程度的变化,还有不少朋友反映:与此同时,各地注销华体网页版登录·(中国)官方网站的难度也有不同程度的加大。
究竟是怎么回事呢?和猫叔一起来看看吧!

图片

企业存在往来挂账未处理

税局不予注销!
不少人向猫叔吐槽,现在注销难度好像加大了许多,究竟是不是这样呢?我们先来看以下两种情况:
情况一:企业存在往来挂账未处理,不予注销!
有朋友最近去申请一家华体网页版登录·(中国)官方网站的注销,税局不予同意本次申请的注销。
而且税局还让:再次申请注销前,要按照实际情况补缴税款、改正申报,并将包括但不限于对应税款完税凭证、相关税务事项处理情况说明及银行流水等佐证资料……
图片
情况二:有销无进,不予注销!
猫叔有个财税朋友在提交注销登记/清税申报,受理结果为:不予受理,其原因如下:经注销审核发现贵华体网页版登录·(中国)官方网站存在以下疑点:有销无进,需提供相应进销记录、成本发票以及情况说明,……
也就是说,纳税人有销无进,申请注销不予受理,需要补充进销记录,提供成本进项发票以及情况说明等资料进行审查。

图片


猫叔总结:
猫叔不禁对比多年前,注销华体网页版登录·(中国)官方网站的难度,当时的注销,逢注销必查三年账,每次申请注销,只要经营过的华体网页版登录·(中国)官方网站一般都会被要求提交三年的账本过去给税局查账核实,很可能要求华体网页版登录·(中国)官方网站补税。为此,企业要注销,一般都会交给中介,收费也比现在高许多,而且中介一般都会被建议不经营了3年以后再进行注销,这样就没那么难了。
如今,各地注销企业的难度是要恢复以前的程度了吗?
其实,这个不能一概而论,如果华体网页版登录·(中国)官方网站确实没有经营业务的,注销时自然不会这么难,依然还是有简易注销的流程可以申请。
但是,如果已经经营过的企业,注销时,是需要做清算的,上面的要求提供的佐证资料,也在税局的合理要求范围内。
正常情况下,华体网页版登录·(中国)官方网站注销了也就相当于一家华体网页版登录·(中国)官方网站正式死亡了,但是华体网页版登录·(中国)官方网站注销后真的就万事大吉了吗?

那可不一定的哦


为了感谢小伙伴的喜欢
专门给大家准备了一份小礼物
强烈推荐
万能个税计算器(自动计算)
图片
万能个税计算器的使用方法
扫码下方二维码注册登录即可免费使用
图片
还有分录大全,及免费使用财务软件,非常适合小企业使用!
图片


图片

注销惨案!
已有多家企业注销后被查!

最近猫叔在网上看到,福州税务接连发布了多个对失联企业的《税务处理决定书》,其中,多家企业居然已办理了税务注销登记手续!

图片

这些被查企业中,有些是因为上游企业数据异常(如水电费发生额与收入不符)被顺藤摸瓜查到虚开发票;有些是因为金税三期系统对比异常被发现偷税漏税;还有贸易华体网页版登录·(中国)官方网站骗取出口退税…

司都注销了怎么还会被税务稽查?

实际上,税务注销时,税务局除了会关注财报、开票情况之外,有些地方的税务还会利用大数据系统进行一次风险扫描,如果发现严重问题可能会直接推送给稽查部门!

所以,企业在注销时如果没把问题清理完,注销后又被税务局稽查就不足为奇了~

图片

华体网页版登录·(中国)官方网站经营不下去,

到底要不要注销?

有人说,注销这么麻烦,那不经营的华体网页版登录·(中国)官方网站就不注销了,放着自生自灭不就行了~
不注销也不年检不报税,后果就是进入“黑名单”,相当于被关进了小黑屋,放任不管后果很严重:
1、法人3年内不得担任其他企业法定代表人、董事、监事、经理;
2、企业名称3年内不得使用;
3、法人股东被列入征信黑名单,不能贷款买房、移民、领取养老保险;

4、如果有欠税的情形,企业法定代表人会被限制出境,不能乘坐飞机高铁。

居然有如此多的风险,还是赶紧去办理注销登记吧!

图片

华体网页版登录·(中国)官方网站注销前,

这6大税务问题,一定要处理好!

要想不被查,先得会自查,税务注销前,这些容易“爆雷”的坑一定要妥善处理:
一、账面有存货,但无实物
一般情况下,存货账存实无的原因有两种:
1、存货已经销售
已经销售的货物不做账、不开发票,隐瞒销售收入,同时销售成本不结转,导致账面存货数大于实际库存数。
该行为涉嫌偷税,有此情况的企业要当心了,需马上进行自查,并补缴增值税、企业所得税等税款,被税务查到就后果严重了!
2、存货已经损毁
存货损毁需查明原因,如果有充分证据证明属于合理损耗,那么增值税无需处理,损失也可以在企业所得税前扣除;
如果是非正常损失,增值税进项不得抵扣,企业所得税前扣除也有条件,具体规定如下:
图片
二、账面有存货,但过期了
该情况下有两种处理方式:
1、作为资产损失处理
属于生产经营活动中实际发生的资产损失,准予在企业所得税前扣除;
增值税进项的处理分下列两种情况:
图片
2、低价销售
通常企业处理临期商品或因清偿债务、转产、歇业等原因进行降价销售商品的,一般可视为有正当理由的低价销售行为,不会被税务局视为价格偏低而进行核定。
三、增值税有留抵不能退,开票给关联方了
根据财税〔2005〕165号的规定,企业注销后,存货中尚未抵扣的已征税款以及留抵税额,税务机关都是不予退还的。
企业可以将货物销售给关联华体网页版登录·(中国)官方网站,这样就产生了销项税,同时给关联华体网页版登录·(中国)官方网站开具了进项发票,就将留抵的税额转嫁给了关联华体网页版登录·(中国)官方网站。
但是,需要提醒注意的是:与关联华体网页版登录·(中国)官方网站之间的交易必须有合理的商业目的,且价格公允,否则,可能会被认定为虚开发票噢!
四、老板、员工从华体网页版登录·(中国)官方网站借款,一直未归还
这种情况下可能会涉及缴纳个人所得税,具体规定如下:
图片
因此,企业注销前一定要好好自查一下“其他应收款”等往来科目。
五、账面期末未分配利润是正数,且未向股东分红

期末未分配利润为正数,证明企业有累计盈利,企业注销了,需要按照相关的分红比例向股东分红,并缴纳相关税费。


六、印花税未足额缴纳
印花税的征税范围非常广泛,购销、租赁、注资、营业账簿等都涉及印花税。
而这平时不起眼的小税种在注销的时候通常会被税务局翻个底朝天。
避免风险的**的办法就是先自查!

图片

企业注销时,

一定会查三年账?

@正在注销路上奔波的小伙伴,猫叔总结了企业注销最常见的6个问题供参考:


一、非正常户如何注销?


被纳入了非正常户的企业,还需要先补充纳税申报、补缴税款并缴纳相应的滞纳金和罚款,解除非正常状态后,才能按照正常程序提交注销申请。


二、如果是自然人股东,股权转让合适还是注销合适?


两者各有利弊:

图片


三、注销时税务要查三年的账吗?


不一定。


目前税收法规并没有明确规定华体网页版登录·(中国)官方网站注销时必须查账,要视企业的具体情况而定。


之所以有查三年账的说法,是因为《税收征管法》第五十二条对税款追缴期有规定:


“因税务机关的责任,致使纳税人、扣缴义务人未缴或者少缴税款的,税务机关在三年内可以要求纳税人、扣缴义务人补缴税款,但是不得加收滞纳金。”


再次提醒大家:不要以为注销完就没事了,如果有偷税漏税等违法行为,税务机关可以无限期的追责。


四、华体网页版登录·(中国)官方网站注销后又收回债务,怎么处理?


这个问题在实务中有分歧。


可以参照上海市高院《关于华体网页版登录·(中国)官方网站被依法注销后其享有的财产权益应如何处理的若干问题的解答》:股东在华体网页版登录·(中国)官方网站注销后,取得华体网页版登录·(中国)官方网站在清算中遗漏的债权或财产权益,该债权或财产权益原属于华体网页版登录·(中国)官方网站财产,应当归属于全体股东,由全体股东按照华体网页版登录·(中国)官方网站章程或法律的规定进行分配


五、华体网页版登录·(中国)官方网站的清算所得怎么交税?

图片


六、“简易注销”和“即办注销”是什么意思?


1、简易注销


满足下列条件之一,可免予办理清税证明,直接向市场监督部门申请办理注销登记:

图片


2、即办注销


符合下列情形之一的纳税人,税务机关采取“承诺制”容缺办理方式,即:资料不齐,可在作出承诺后,即时出具清税文书:

图片

提醒注意:“即办注销”方式虽方便,但企业如果没有在限定期限内办理相关事项,纳税信用会收到影响。

图片

2025最新注销流程!

不想被查,以后都要按这个来!

2025年最新注销流程
图片


一、税务清税注销

市场主体终止经营活动退出市场前,须先向主管税务机关进行清税申报,办理税务注销。税务注销办理分为简易注销和普通注销流程(包含即办注销、一般注销)。

简易注销:系统自动办结;

普通注销(即办注销):即时办结;

普通注销(一般注销):小规模纳税人5个工作日;一般纳税人10个工作日内办结。


纳税人在清税申报前或申报清税期间应对相关税费进行申报、结清税款。

具有企业所得税税种认定的纳税人,在清税申报前完成企业所得税清算报备。

图片

**步

登录新电子税务局,点击【我要办税】—【综合信息报告】—【状态信息报告】—【清税申报(税务注销办理)】功能菜单。图片

图片

第二步

跳转至清税申报(税务注销办理)界面,展示注销原因。

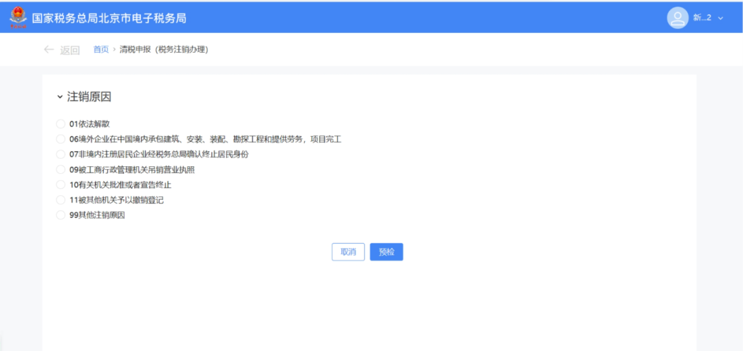
(1)非跨区财产税主体登记纳税人,展示所有注销原因。图片

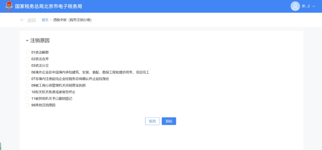
(2)跨区财产税主体登记纳税人,则仅展示跨区财产税主体可适用的注销原因。注销原因展示:

图片

图片

第三步

选择注销原因。

(1)注销原因为【01依法解散】、【06境外企业在中国境内承包建筑、安装、装配、勘探工程和提供劳务,项目完工】、【07非境内注册居民企业经税务总局确认终止居民身份】、【09被工商行政管理机关吊销营业执照】、【11被其他机关予以撤销登记】、【99其他注销原因】时。点击【预检】。

图片

(2)注销原因为【02依法合并】、【03依法分立】时。弹出合并分立报告业务办理提醒:“您选择的注销原因为:依法合并。请先办理合并分立报告业务。”,点击【合并分立报告】系统跳转至合并分立报告功能界面进行业务办理(具体操作请查看《合并分立报告》操作手册)。点击【取消】返回功能界面图片

(3)注销原因为【10有关机关批准或者宣告终止】。

1)展示信息填写界面。图片

2)录入相应信息,点击【预检】。图片

图片

第四步

预检时不同满足条件对应不同的业务办理场景。

(1)即办注销通过时(满足即办资格及即办条件,且不存在未办结事项时)。

1)系统提示“尊敬的纳税人:您符合税务即办注销条件,确认是否注销!”,点击【确定】。图片

2)系统提示“尊敬的纳税人,清税申报业务已办理成功,点击查看《清税证明》。”,点击【《清税证明》】进行下载。图片

3)系统跳转至清税证明界面,点击【下载】进行清税证明下载。图片

(2)即办注销不通过时。

1)符合即办注销资格及条件,但存在未办结事项,且未办结事项存在非提示类事项时。弹出未结事项告知界面,系统提示“您存在以下未办结事项:您可选择办理未结事项,办理完结后点击刷新,继续进行清税申报。”,展示未结事项以及对应办理链接按钮。图片

①直接通过办理方式链接按钮办理未办结事项。

点击未结事项对应的办理方式按钮,系统跳转到未办结的业务功能,完成未结事项办理后,重新进入“清税申报(税务注销办理)”功能,完成清税流程操作。图片

②暂不办理,优先签署承诺书。

a.点击【签署承诺书】。图片

b.系统跳转即办《清税证明》承诺书界面,点击【去认证】。图片

c.弹出二维码认证窗口,系统提示“选择承诺制需要法定代表人进行实名认证”,使用“电子税务局app”进行扫码认证,点击【确定】。图片

d.点击【下载】 下载“即办《清税证明》承诺书”,点击【确定】。图片

e.系统提示“尊敬的纳税人,您申请的清税申报已办理成功,点击查看《清税证明》,并在承诺期限内完成未结事项办理。”, 点击【《清税证明》】可下载清税证明,点击【返回首页】可返回电子税务局首页。图片

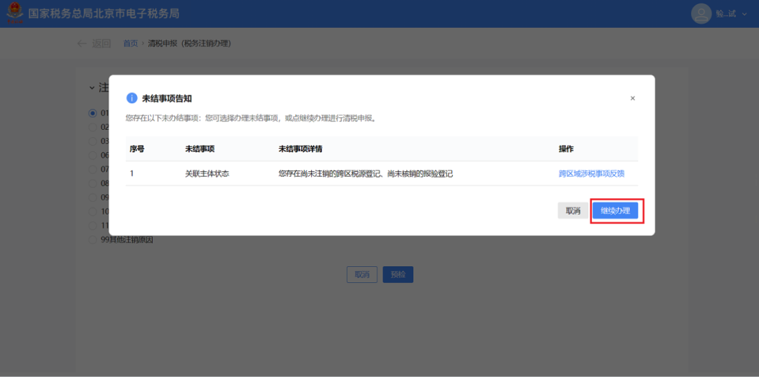
2)符合即办注销资格及条件,但存在未办结事项,且未办结事项都为提示类事项时。

①系统弹出未结事项告知界面,系统提示“您存在以下未办结事项:您可选择办理未结事项,办理完结后点击刷新,继续进行清税申报。”,展示未结事项以及对应办理链接按钮,点击【继续办理】。图片

②系统提示“尊敬的纳税人:您符合税务即办注销条件,确认是否注销!”,点击【确认】。图片

③跳转至办理成功界面,提示“尊敬的纳税人,清税申报业务已办理成功,点击查看《清税证明》。”,点击【《清税证明》】。图片

④跳转至清税证明界面,点击【下载】进行清税证明下载。图片

(3)一般注销通过时。

1)系统提示“尊敬的纳税人:您符合税务注销申请条件,确认是否提交申请!”,点击【确定】。图片

2)跳转至提交成功界面,提示“您发起的清税申报申请已提交,税务机关将在5日内受理,如有疑问可通过征纳互动或拨打12366、主管税务机关电话等进行咨询。进度查询:我要查询-办税进度及结果信息查询”,点击【返回首页】返回电子税务局首页。图片

(4)一般注销不通过。

1)存在未办结事项,且未办结事项存在非提示类事项时。

①弹出未结事项告知界面,系统提示“您存在以下未办结事项:您可选择办理未结事项,办理完结后点击刷新,继续进行清税申报。”,展示未结事项以及对应办理链接按钮。点击未结事项对应的办理方式按钮进行办结,完成未结事项办理后,重新进入“清税申报(税务注销办理)”功能。图片

②系统提示“尊敬的纳税人:您符合税务注销申请条件,确认是否提交申请!”,点击【确认】。图片

③跳转至提交成功界面,提示“尊敬的纳税人,您的清税申报申请已提交,税务机关将在5日内受理,如有疑问可通过征纳互动或拨打12366、主管税务机关电话等进行咨询。进度查询:我要查询-办税进度及结果信息查询”,点击【返回首页】返回电子税务局首页。图片

2)存在未办结事项,且未办结事项都为提示类事项。

①弹出未结事项告知界面,系统提示“您存在以下未办结事项:您可选择办理未结事项,办理完结后点击刷新,继续进行清税申报。”,展示未结事项以及对应办理链接按钮,点击【继续办理】。图片

②系统提示“尊敬的纳税人:您符合税务注销申请条件,确认是否提交申请!”,点击【确定】。图片

③跳转至提交成功界面,提示“尊敬的纳税人,您的清税申报申请已提交,税务机关将在5日内受理,如有疑问可通过征纳互动或拨打12366、主管税务机关电话等进行咨询。进度查询:我要查询-办税进度及结果信息查询”,点击【返回首页】返回电子税务局首页。图片

提示:1.一般注销中,当纳税人向税务主管机关申报清税时,税务机关将根据清税申报是否存在风险疑点,中止办结时限,并进一步核实纳税人完税情况。

2.纳税人采用承诺注销打印清税证明后,未办结事项可以通过登录电子税务局进入该功能“未结事项告知”办理。


二、工商注销公示

华体网页版登录·(中国)官方网站拿到清税证明后,就可以进行注销公示了。
注销公示分为两种:简易注销和一般注销,简易注销是公示20天,一般注销公示45天,需做清算组备案!

以上海市为例:
             
图片

以深圳市为例:
图片图片图片

三、工商注销

简易注销公示后30天内,必须要前往主管工商局办理工商注销手续,如果逾期了就只能转成普通注销了,时间将会大大延长,而且手续也更复杂。
         
图片   
四、银行注销

工商注销完成之后需要办理银行注销,银行属于非行政机构,有的人为了省事就不去办理,但是银行不注销的话有可能会影响法人后续在该银行办理其他业务,因此银行注销还是建议办理。办理的时候携带好工商注销证明印章、印章以及银行开户信息表等。
         
图片

五、【异常注销怎么处理】

很多人企业不经营了之后就放任不管,一般情况连续6个月没有做税务申报,税务局会将企业列入非正常户,简单理解就是税务的黑名单,如下图所示:非正常或者非正常户注销,都是属于税务黑名单。
             
图片
         
税务非正常户,需要先解除异常,解除异常一般需要罚款500-1000元,如果有税款没有缴纳的话,还需要补交税款、滞纳金等。   

图片

税务非正常户罚款证明
         
缴纳打款之后,就需要补申报了,不管你遗漏了多久,统统要补申报,这也是最头疼的阶段,可能有时候你需要填好几天的表格,然后拿到税务局,等税务局老师帮你做申报,所以异常注销比较耗时耗力。
补申报之后就解除非正常户了,异常注销如果之前账面遗留了固定资产、其他应付款、未分配利润等等,可能就得老老实实交税了,因为你没有账务调整的空间。
         
六、【注销对于报表的要求】
         
企业注销需要把财务报表中的资产负债表全部调整完成,资产负债表左边期末余额除了货币资金什么都不能有,资产负债表右边期末余额除了股东权益什么都不要有。如下图所示:    图片
最后总结:         
1.华体网页版登录·(中国)官方网站不用**的方式是注销!注销!注销!注销!重要的事情说三遍!

2. 华体网页版登录·(中国)官方网站税务注销分为:即办注销和非即办注销,即办注销只需要系统审核,流程简单!

3.华体网页版登录·(中国)官方网站工商注销分为:简易注销和正常注销,简易注销公示20天,正常注销公示45天。

4.异常注销,基本都需要缴纳罚款500-1000元,还需要补申报,耗时耗力。

5. 华体网页版登录·(中国)官方网站注销之前,应该把财务报表调整干净,尽量避免存在较大的补税情况,在没有调整完成之前,千万不要发起注销。


推荐资讯
就业是民生之本创业是富民之源无论你是正在找工作的应届生还是计划吸纳人才的企业主小编为您整理了“政策大礼包”全方位护航你的职业发展之路快来查收这些减税“硬核福利”千万别错过!一、个体创业“减负担”-谁可享受-脱贫人口(含防止返贫监测对象)、持《就业创业证》(注明“自主创业税收政策”或“毕业年度内自主创业税收政策”)或《就业失业登记证》(注明“自主创业税收政策”)的人员,从事个体经营的。-享受金...
作中我们经常会遇到一些打着个人抬头的发票,发票抬头是个人而不是华体网页版登录·(中国)官方网站的到底能不能报销?能不能税前扣除?今天小编和大家一起学习讨论一下。1个人抬头发票能不能报销?看一个《员工交假发票,华体网页版登录·(中国)官方网站被税务局处罚,最终导致被解雇》的案例:陈小东与北京某华体网页版登录·(中国)官方网站签订无固定期限劳动合同,工作岗位为软件工程师。双方在劳动合同中约定:“乙方同意遵守甲方关于外籍员工个人所得税的相关规定。如乙方能够提供符合该规定要求的合法...
这个月的进项票又不够了?别慌,小编来告诉你解决方法!01为什么会缺进项票?可能有以下两个原因:1、忽视供应商性质管理如果华体网页版登录·(中国)官方网站的供应商都是小规模纳税人,因为有免税政策,很多小规模纳税人会选择开具普票,而华体网页版登录·(中国)官方网站如果对其开票种类又没有强制性要求的话,就会造成缺少进项票的情况。 解决方法:建议在与小规模纳税人签订合同时就约定好开具发票的种类,在交易中尽可能多的获取专用发票。2、华体网页版登录·(中国)官方网站业务流程管理不健全由...
作为金税四期的一部分,新电子税务局在监管方面也更上一层楼了。关于新电局的风险预警,小标都给大家总结好了!1发票相关预警1、发票开具预警金四系统对于同一笔销售发票当月作废、下月重开,且恰好在起征点范围左右的情况,会自动纳入风险扫描重点。这种情况无需人工分析即可由系统自动提醒。例如,企业为少缴税款,在销售额接近起征点时故意作废部分销售发票,次月重开。2、发票多次增量预警根据虚开企业的画像,很多虚...
4月大征期,实行查账征收方式申报企业所得税的居民企业(包括境外注册中资控股居民企业)应在4月18日前,向税务机关提交《A200000中华人民共和国企业所得税月(季)度预缴纳税申报表(A类)》及其他相关资料,进行月(季)度预缴纳税申报。在申报时,这些常见误区要注意↓误区一预缴纳税申报表填写的都是本季度金额。纠正预缴纳税申报表需要填写的是“本年累计金额”。其中,一季度预缴纳税申报时本季度金额与本...
免费咨询财税管家
一   对   一   全   程   指   导
工商税务太繁琐,不知如何下手?
预约顾问
全站搜索
 
 
 
 
登录
登录
其他账号登录:
留言
回到顶部